Hi fellow JUCERS,
I’m having a hard time figuring out the most elegant way to ‘connect’ child Components which have been added to a PluginEditor at runtime, to the nodes of a corresponding ValueTree in such a way as to keep both ‘in sync’ with each other whilst enforcing a reliable and predictable data structure inside the ValueTree.
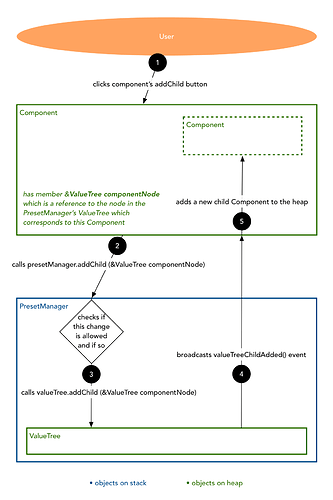
I find it easy to understand how to connect a fixed number of Components defined at compile time, to a correspondingly fixed number of ValueTree nodes/properties, but when the GUI requires that various Components have child Components added/removed at runtime, and nodes in the ValueTree also correspondingly added/removed, I find it much harder to get my head around.
I’ve been working on a plugin for a while, and when I initially tackled this problem, I came up with the following solution:
- each GUI Component maintains a reference to its node in the ValueTree
- the ValueTree is wrapped in a PresetManager class which acts as a centralised interface to the ValueTree to ensure that only a limited set of allowable changes can be made
- each GUI Component listens directly to the PresetManager’s ValueTree and updates itself / adds / removes children accordingly
However having since discovered this thread on ValueTreeAttachments and with the newly added CachedValue class templates, I’m convinced that there’s a better approach.
So, what is the idiomatic solution to this problem? Any input greatly appreciated!
Also, what is the name of the architectural pattern discussed in @daniel & @olilarkin’s ValueTreeAttachments thread? My attempts to learn more by Googling phrases like “GUI attachment software architecture” have come up empty, so I assume it must go by another name…?

